IMPORTANT: This documentation is no longer updated. Refer to Elastic's version policy and the latest documentation.

DbVisualizer

edit

You can use the Elasticsearch JDBC driver to access Elasticsearch data from DbVisualizer.

Elastic does not endorse, promote or provide support for this application; for native Elasticsearch integration in this product, please reach out to its vendor.

Prerequisites

edit

Add Elasticsearch JDBC driver

edit

Add the Elasticsearch JDBC driver to DbVisualizer through Tools > Driver Manager:

dbvis 1 driver manager

Create a new driver entry through Driver > Create Driver entry and add the JDBC driver in the files panel through the buttons on the right. Once specify, the driver class and its version should be automatically picked up - one can force the refresh through the Find driver in listed locations button, the second from the bottom on the right hand side:

dbvis 2 driver

Create a new connection

edit

Once the Elasticsearch driver is in place, create a new connection:

dbvis 3 new conn

One can use the wizard or add the settings all at once:

dbvis 4 conn props

Press Connect and the driver version (as that of the cluster) should show up under Connection Message.

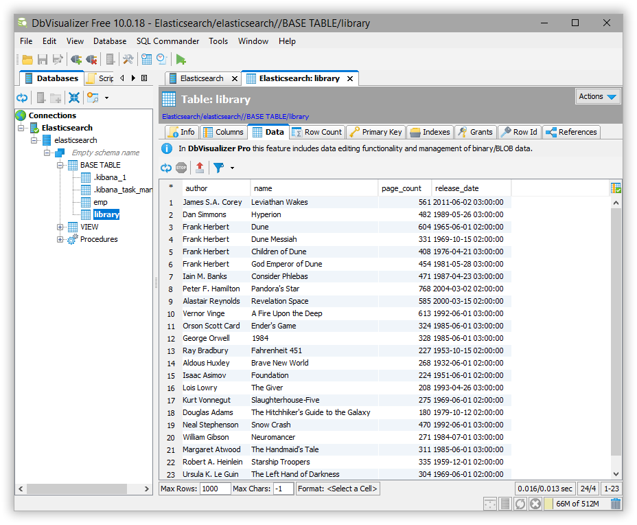
Execute SQL queries

edit

The setup is done. DbVisualizer can be used to run queries against Elasticsearch and explore its content:

dbvis 5 data